DB PowerStudio Developer Edition for DB2 18.1

Rapid SQLで、コマンドラインから複数のファイルを開く機能を追加
4月 11, 2022
新バージョン

機能

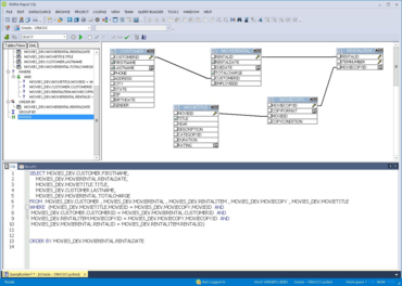
Rapid SQL

  • Updated OpenJDK 11.0.7 to the latest OpenJDK 11 release.
  • Added the ability to open multiple files from the command line.
DB PowerStudio Developer Edition for DB2

DB PowerStudio Developer Edition for DB2

データベース管理者向けのマルチデータベースツールセット

ご質問がありますか?

今すぐ IDERA ライセンススペシャリストとライブ チャット